
Create custom objects on Windows and macOS
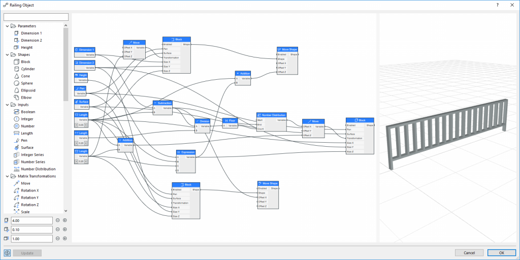
Quickly create custom objects and building elements and explore design options — without writing a single line of code or script — with PARAM-O, a built-in parametric design tool for Archicad SSA and Forward subscribers on both macOS and Windows.
What is PARAM-O?
PARAM-O is a built-in parametric design tool for Archicad users available on both Windows and macOS. Create custom parametric library objects and building elements quickly and easily – without writing a single line of GDL code or script.
/
New Features
- PARAM-O is a built-in Archicad tool (no separate download needed)
- PARAM-O is available for Archicad SSA and Forward subscribers on both Windows and macOS
- Improved 3D appearance with textures and contours
- User-defined parameters in GDL will no longer be overwritten when updating in PARAM-O; custom parameters are saved
Previous Download
Included in Archicad 24 Update 3 and newer, for Windows and Mac
Download for previous version
| Archicad version | PARAM-O version | Release notes | Windows | macOS |
|---|---|---|---|---|
| Archicad 24 | PARAM-O 0.3.2-preview | July 7, 2020 | 4.2 MB | not available |
Installation Instructions
- Download the corresponding APX file from the download list.
- Place the APX file in your Archicad Add-Ons folder or add it manually with the Add-on Manager.
- Find detailed installation instructions in the Reference Guide.
Documentation
PARAM-O documentation:
GDL documentation:


